ECAM Mapping and Addressing

ECAM via S_AXI_Lite Interface

The ECAM (Enhanced Configuration Access Mechanism) for the XDMA PL PCIe IP is accessed via the S_AXI_Lite interface.

The ECAM address for the XDMA PL PCIe IP is set at 0xA000_0000, as shown in the figure below. This address space begins with the Root Complex (RC) ECAM, followed by the Endpoint (EP) ECAM.

../../../_images/img_11.png

If there are 256 buses, a total of 256 MB of ECAM space is required. Each device on the bus requires 1 MB. To allocate space for one RC and one EP, at least 2 MB of ECAM is required.

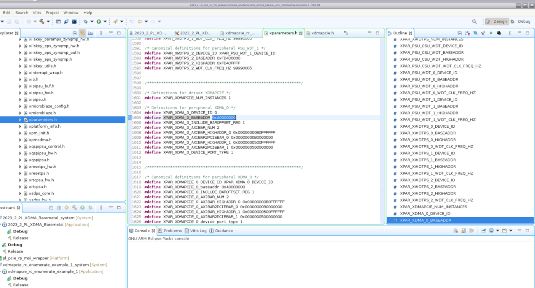
xparameters.h Configuration

The ECAM base address is also defined in the xparameters.h file, as shown in the figure below. This value should match the S_AXI_LITE base address of the XDMA PL PCIe IP as indicated in the Address Editor shown in the previous figure.

../../../_images/img_21.png